Columns
| Column | Type | Size | Nulls | Auto | Default | Children | Parents | Comments | |||
|---|---|---|---|---|---|---|---|---|---|---|---|
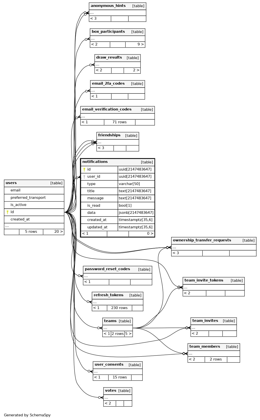
| id | uuid | 2147483647 | null |
|
|
||||||
| user_id | uuid | 2147483647 | null |
|
|
||||||
| type | varchar | 50 | null |
|
|
Тип уведомления: email, draw_result, invite, message, gift_sent, gift_received, vote |
|||||
| title | text | 2147483647 | null |
|
|
||||||
| message | text | 2147483647 | null |
|
|
||||||
| is_read | bool | 1 | null |
|
|
||||||
| data | jsonb | 2147483647 | √ | null |
|
|
Дополнительные данные уведомления (JSONB) |
||||
| created_at | timestamptz | 35,6 | null |
|
|
||||||
| updated_at | timestamptz | 35,6 | now() |
|
|
Indexes
| Constraint Name | Type | Sort | Column(s) |
|---|---|---|---|
| notifications_pkey | Primary key | Asc | id |
| ix_notifications_created_at | Performance | Asc | created_at |
| ix_notifications_is_read | Performance | Asc | is_read |
| ix_notifications_user_created | Performance | Asc/Asc | user_id + created_at |
| ix_notifications_user_id | Performance | Asc | user_id |
Check Constraints
| Constraint Name | Constraint |
|---|---|
| chk_notifications_type | ((type)::text = ANY ((ARRAY['email'::character varying, 'draw_result'::character varying, 'invite'::character varying, 'message'::character varying, 'gift_sent'::character varying, 'gift_received'::character varying, 'vote'::character varying])::text[])) |

